Documentation Home

Fulfillment

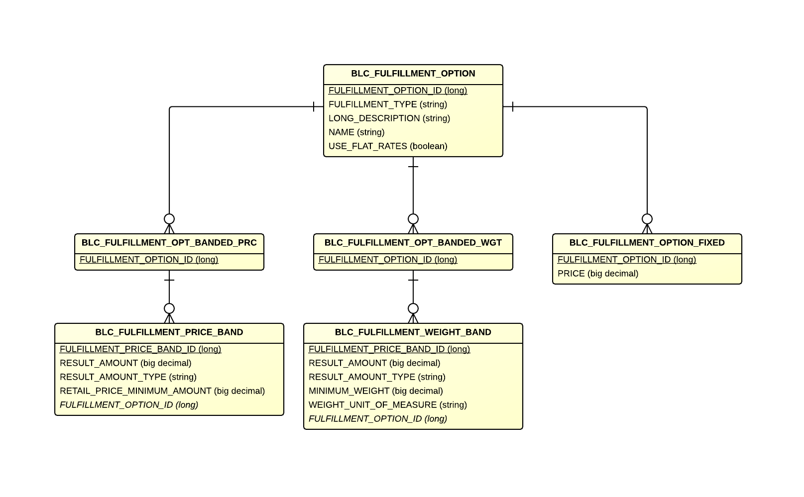
Detailed ERD

Fulfillment Detail

Tables

Table Related Entity Description
BLC_FULFILLMENT_OPTION FulfillmentOption Holds information about a particular fulfillment implementation.
BLC_FULFILLMENT_OPT_BANDED_PRC BandedPriceFulfillmentOption Links to a list of Fulfillment Price Bands.
BLC_FULFILLMENT_OPT_BANDED_WGT BandedWeightFulfillmentOption Links to a list of Fulfillment Weight Bands.
BLC_FULFILLMENT_OPTION_FIXED FixedPriceFulfillmentOption Represents a Fixed Fulfillment Option.
BLC_FULFILLMENT_PRICE_BAND FulfillmentPriceBand Represents a Fulfillment Price Band.
BLC_FULFILLMENT_WEIGHT_BAND FulfillmentWeightBand Represents a Fulfillment Weight Band.