Order Payment
Detailed ERD
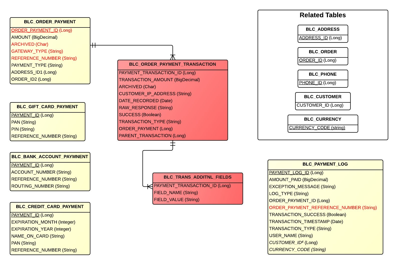
Tables
| Table | Related Entity | Description |
|---|---|---|
| BLC_BANK_ACCOUNT_PAYMENT | BankAccountPayment | Contains data about a bank account used for payment |
| BLC_GIFT_CARD_PAYMENT | GiftCardPayment | Contains data about a gift card used for payment |
| BLC_CREDIT_CARD_PAYMENT | CreditCardPayment | Contains information about a credit card used for payment |
| BLC_ORDER_PAYMENT | OrderPayment | Contains payment information for an order |
| BLC_ORDER_PAYMENT_TRANSACTION | PaymentTransaction | Contains transaction information related to an Order Payment |
| BLC_TRANS_ADDITNL_FIELDS | n/a | Contains important Gateway Specific Payment Data for a particular Payment Transaction |
| BLC_PAYMENT_LOG | PaymentLog | Contains summary information for a payment instance |
Related Tables
| Table | Related Entity | Description |
|---|---|---|
| BLC_ADDRESS | Address | Contains address information, e.g. city, state, and postal code |
| BLC_CUSTOMER | Customer | Represents a customer in Broadleaf |
| BLC_ORDER | Order | Represents an order in Broadleaf |
| BLC_PHONE | Phone | Represents a phone in Broadleaf |
| BLC_CURRENCY | BroadleafCurrency | Contains currency information, such as code and if it's default |
