Offer Detail
Detailed ERD
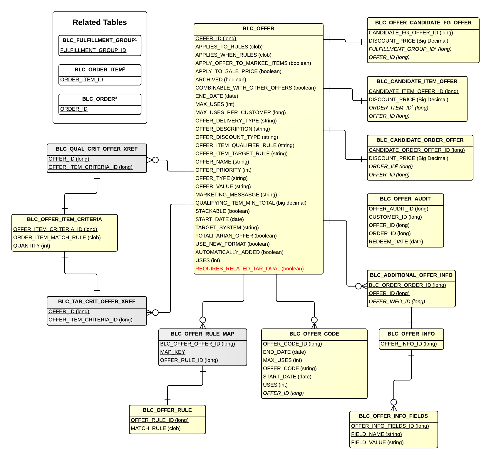
Tables
| Table | Related Entity | Description |
|---|---|---|
| BLC_OFFER | Offer | Represents an Offer in Broadleaf. |
| BLC_OFFER_CODE | OfferCode | Represents an Offer Code. |
| BLC_OFFER_AUDIT | OfferAudit | Represents an Offer Audit. |
| BLC_OFFER_CANDIDATE_FG_OFFER | CandidateFulfillmentGroupOffer | Represents an Offer candidate. |
| BLC_CANDIDATE_ITEM_OFFER | CandidateItemOffer | Represents an Offer Item candidate. |
| BLC_CANDIDATE_ORDER_OFFER | CandidateOrderOffer | Represents an Offer Order candidate. |
| BLC_ADDITIONAL_OFFER_INFO | - | Represents additional information for an Offer. |
| BLC_OFFER_INFO | OfferInfo | Links to the Offer Info fields. |
| BLC_OFFER_INFO_FIELDS | - | Represents an Offer Info fields. |
| BLC_OFFER_RULE | OfferRule | Represents a rule to be applied to an Offer. |
| BLC_OFFER_RULE_MAP | - | Maps an Offer to a Rule. |
| BLC_OFFER_ITEM_CRITERIA | OfferItemCriteria | Represents an Offer item criteria. |
| BLC_QUAL_CRIT_OFFER_XREF | CriteriaOfferXref | Cross reference table that points to an Offer item criteria. |
| BLC_TAR_CRIT_OFFER_XREF | - | Cross reference table that points to an Offer target item criteria. |
Related Tables
| Table | Related Entity | Description |
|---|---|---|
| BLC_FULFILLMENT_GROUP | FulfillmentGroup | Holds fulfillment information about an order. |
| BLC_ORDER_ITEM | OrderItem | An abstract representation of an item on an order. |
| BLC_ORDER | Order | Represents an order in Broadleaf |
