Admin Change Sets
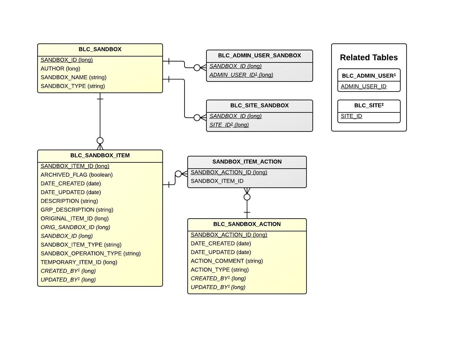
Detailed ERD
Tables
| Table | Related Entity | Description |
|---|---|---|
| BLC_SANDBOX | SandBox | Represents a sandbox. |
| BLC_ADMIN_USER_SANDBOX | - | Cross reference table that points to an admin user. |
| BLC_SITE_SANDBOX | - | Cross reference table that points to a site. |
| BLC_SANDBOX_ITEM | SandBoxItem | Represents a sandbox item. |
| SANDBOX_ITEM_ACTION | - | Cross reference table that points to an action. |
| BLC_SANDBOX_ACTION | SandBoxAction | Represents a sandbox action. |
Related Tables
| Table | Related Entity | Description |
|---|---|---|
| BLC_ADMIN_USER | AdminUser | Represents an admin user. |
| BLC_SITE | Site | Represents a site. |
