Documentation Home
This version of the framework is no longer supported. View the latest documentation.

Order Payment

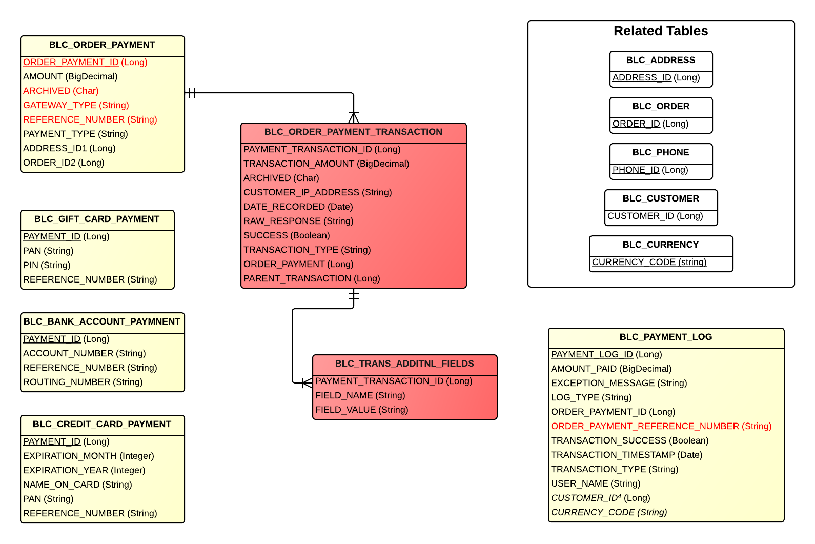
Detailed ERD

Order Payment

Tables

Table Related Entity Description
BLC_BANK_ACCOUNT_PAYMENT BankAccountPayment Contains data about a bank account used for payment
BLC_GIFT_CARD_PAYMENT GiftCardPayment Contains data about a gift card used for payment
BLC_CREDIT_CARD_PAYMENT CreditCardPayment Contains information about a credit card used for payment
BLC_ORDER_PAYMENT OrderPayment Contains payment information for an order
BLC_ORDER_PAYMENT_TRANSACTION PaymentTransaction Contains transaction information related to an Order Payment
BLC_TRANS_ADDITNL_FIELDS n/a Contains important Gateway Specific Payment Data for a particular Payment Transaction
BLC_PAYMENT_LOG PaymentLog Contains summary information for a payment instance
Table Related Entity Description
BLC_ADDRESS Address Contains address information, e.g. city, state, and postal code
BLC_CUSTOMER Customer Represents a customer in Broadleaf
BLC_ORDER Order Represents an order in Broadleaf
BLC_PHONE Phone Represents a phone in Broadleaf
BLC_CURRENCY BroadleafCurrency Contains currency information, such as code and if it's default