Documentation Home
This version of the framework is no longer supported. View the latest documentation.

Offer Detail

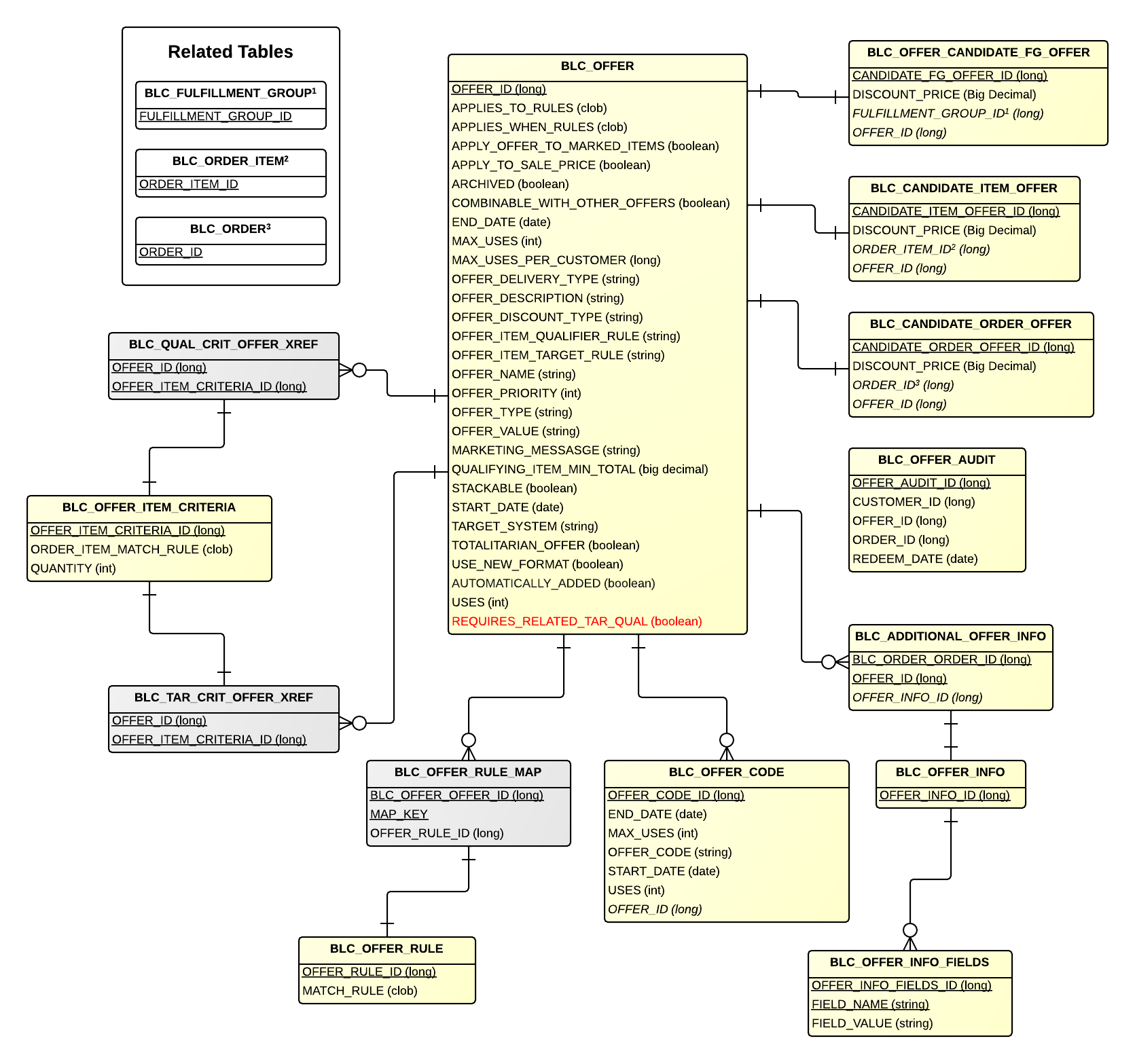
Detailed ERD

Offer Detail

Tables

Table Related Entity Description
BLC_OFFER Offer Represents an Offer in Broadleaf.
BLC_OFFER_CODE OfferCode Represents an Offer Code.
BLC_OFFER_AUDIT OfferAudit Represents an Offer Audit.
BLC_OFFER_CANDIDATE_FG_OFFER CandidateFulfillmentGroupOffer Represents an Offer candidate.
BLC_CANDIDATE_ITEM_OFFER CandidateItemOffer Represents an Offer Item candidate.
BLC_CANDIDATE_ORDER_OFFER CandidateOrderOffer Represents an Offer Order candidate.
BLC_ADDITIONAL_OFFER_INFO - Represents additional information for an Offer.
BLC_OFFER_INFO OfferInfo Links to the Offer Info fields.
BLC_OFFER_INFO_FIELDS - Represents an Offer Info fields.
BLC_OFFER_RULE OfferRule Represents a rule to be applied to an Offer.
BLC_OFFER_RULE_MAP - Maps an Offer to a Rule.
BLC_OFFER_ITEM_CRITERIA OfferItemCriteria Represents an Offer item criteria.
BLC_QUAL_CRIT_OFFER_XREF CriteriaOfferXref Cross reference table that points to an Offer item criteria.
BLC_TAR_CRIT_OFFER_XREF - Cross reference table that points to an Offer target item criteria.
Table Related Entity Description
BLC_FULFILLMENT_GROUP FulfillmentGroup Holds fulfillment information about an order.
BLC_ORDER_ITEM OrderItem An abstract representation of an item on an order.
BLC_ORDER Order Represents an order in Broadleaf