Order Fulfillment
Detailed ERD
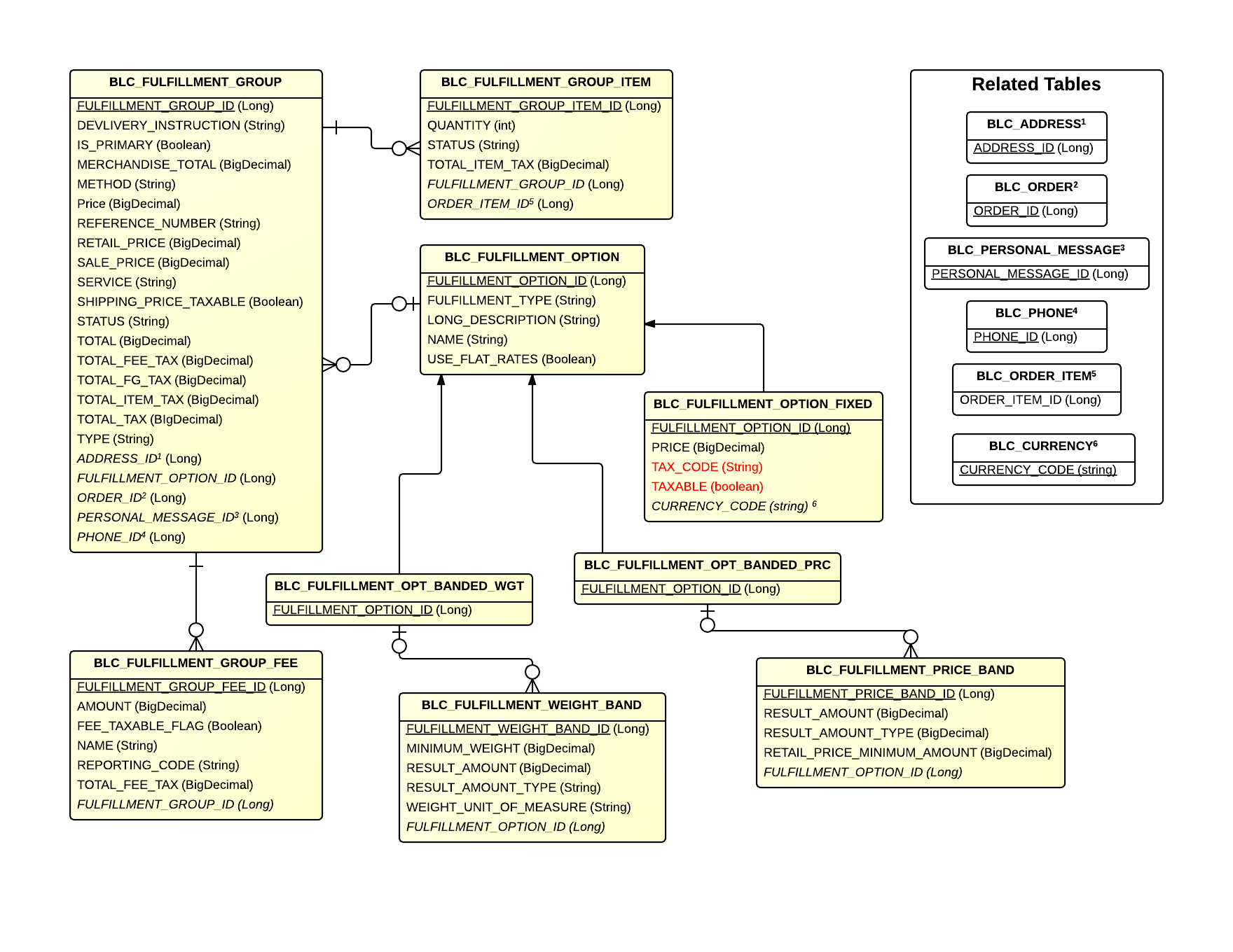
Tables
| Table | Related Entity | Description |
|---|---|---|
| BLC_DYN_DISCRETE_ORDER_ITEM | DynamicPriceDiscreteOrderItem | Contains discrete order item information that is dynamically priced |
| BLC_FULFILLMENT_GROUP | FulfillmentGroup | Holds fulfillment information about an order |
| BLC_FULFILLMENT_GROUP_FEE | FulfillmentGroupFee | Contains fee information for a fulfillment group |
| BLC_FULFILLMENT_GROUP_ITEM | FulfillmentGroupItem | Contains information for items in a fulfillment group |
| BLC_FULFILLMENT_OPTION | FulfillmentOption | Holds information about a particular fulfillment implementation |
| BLC_FULFILLMENT_OPTION_FIXED | FixedPriceFulfillmentOption | Contains single-price data for order fulfillment |
| BLC_FULFILLMENT_OPT_BANDED_PRC | BandedPriceFulfillmentOption | Contains fulfillment option data by price band |
| BLC_FULFILLMENT_OPT_BANDED_WGT | BandedWeightFulfillmentOption | Contains fulfillment option data by weight band |
| BLC_FULFILLMENT_PRICE_BAND | FulfillmentPriceBand | Contains pricing bands based on retail price of a fulfillment group |
| BLC_FULFILLMENT_WEIGHT_BAND | FulfillmentWeightBand | Contains pricing bands based on weight of a fulfillment group |
Related Tables
| Table | Related Entity | Description |
|---|---|---|
| BLC_ADDRESS | Address | Contains address information, e.g. city, state, and postal code |
| BLC_ORDER | Order | Represents an order in Broadleaf |
| BLC_PERSONAL_MESSAGE | PersonalMessage | Contains personal message information (e.g. from, to, message body) |
| BLC_PHONE | Phone | Represents a phone number in broadleaf |
| BLC_ORDER_ITEM | OrderItem | An abstract representation of an item on an order |
| BLC_CURRENCY | BroadleafCurrency | Contains currency information, such as code and if it's default |
