Documentation Home

Admin Change Sets

Detailed ERD

Admin Change Sets Detail

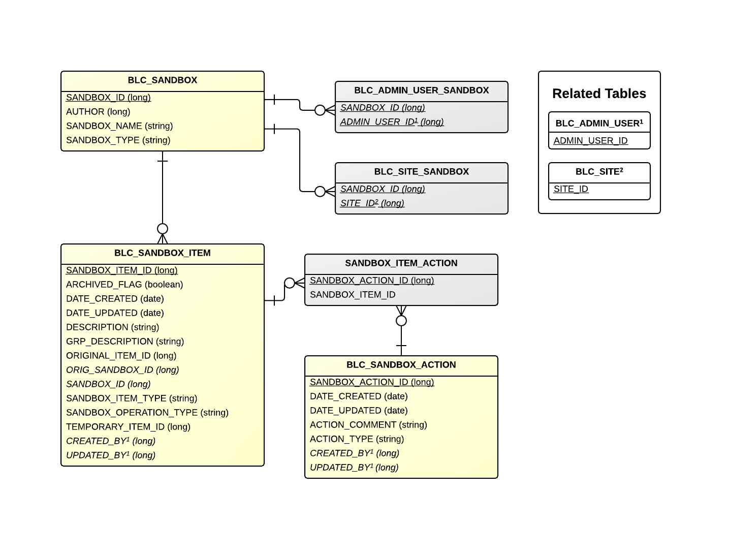
Tables

Table Related Entity Description
BLC_SANDBOX SandBox Represents a sandbox.
BLC_ADMIN_USER_SANDBOX - Cross reference table that points to an admin user.
BLC_SITE_SANDBOX - Cross reference table that points to a site.
BLC_SANDBOX_ITEM SandBoxItem Represents a sandbox item.
SANDBOX_ITEM_ACTION - Cross reference table that points to an action.
BLC_SANDBOX_ACTION SandBoxAction Represents a sandbox action.
Table Related Entity Description
BLC_ADMIN_USER AdminUser Represents an admin user.
BLC_SITE Site Represents a site.